WSL初体验
关于WSL的碎碎念
WSL,全称为The Windows Subsystem for Linux,中文名适用于Windows的Linux子系统。WSL出来已经很长一段时间了,有人说它不好也有人说它好。说不好的认为WSL高度阉割,Bug频繁,资源占用多,不如用虚拟机。说好的认为它启动快,部署简单,磁盘占用小,适用于个人开发环境。
我个人是比较倾向推荐WSL的,尤其是WSL目前已经更新到了WSL之后。对于个人开发环境,比如编译一个Linux内核之类的,或者涉及Linux编译的操作,WSL都是不二之选,尤其是其具有快速访问物理机磁盘的功能(虽然这个功能也有一些Bug),但是总的来说还是很好用的。不过涉及某些跨度比较大的操作(比如网络操作),WSL就不太建议了。具体可以看这篇文章。
准备工作
WSL有很多安装方式,但是在此之前需要做一些简单的配置:
更改新内容保存位置
大多数安装WSL的方式都是直接安装在C盘,如果你的C盘比较富裕可以跳过这一节。
WSL安装过程有很多分步下载,建议在最开始就更改保存位置。以Win10为例,如下方式进行更改。
你也可以直接搜索(




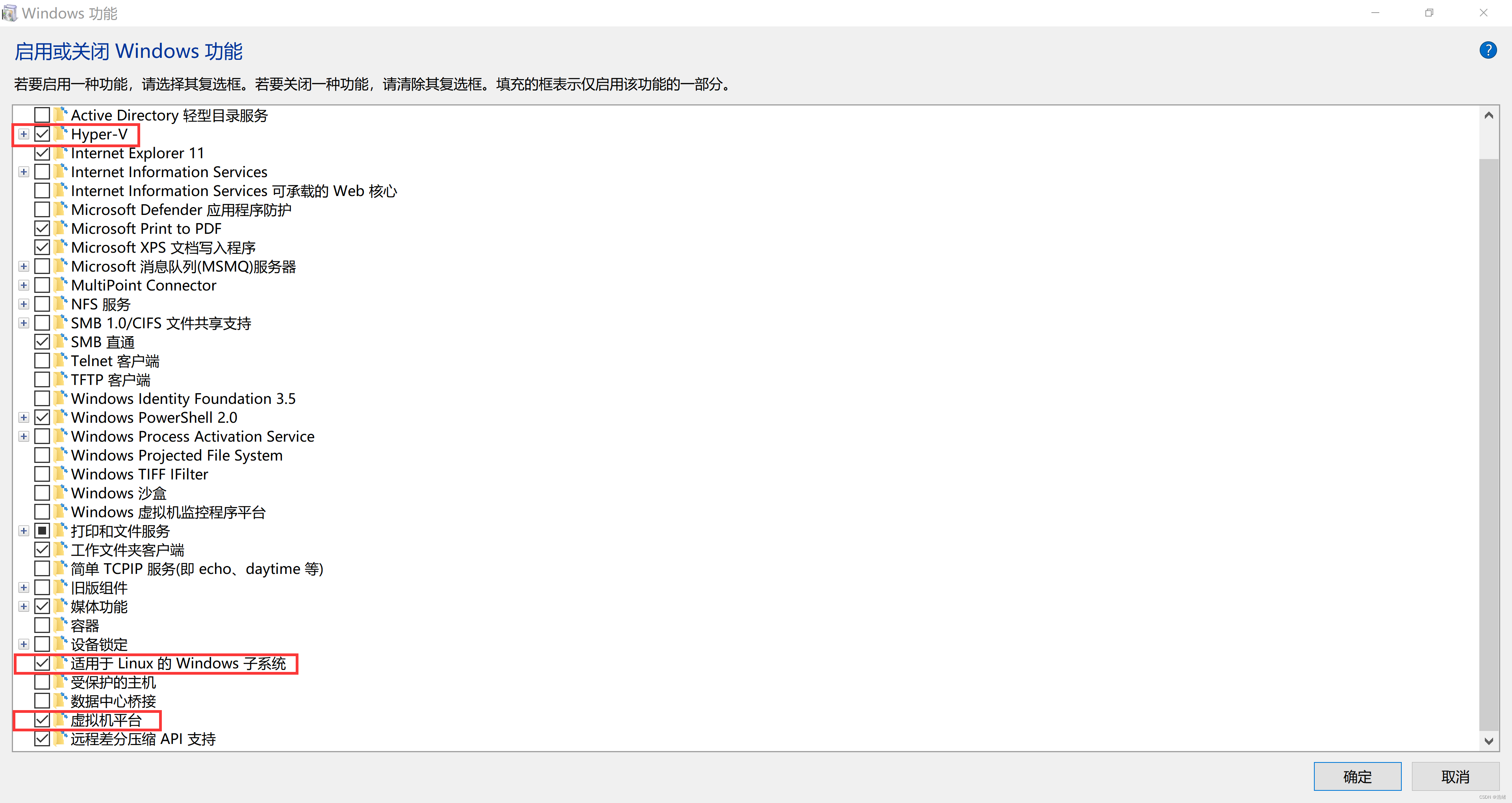
开启WSL选项
你不能说你找不到控制面板吧(


勾选如下三个选项:
然后就可以重启了。
WSL更新
使用wsl --update更新一下WSL:

之后务必重启一下不然会出乱子。
安装
方式1:在Microsoft Store安装
直接打开你的Microsoft Store,搜索你喜欢的WSL,如Ubuntu,直接下载打开就可以了。打开之后依次输入用户名和密码即可得到全新的WSL系统。
优点:无脑安装快捷简单
缺点:可自定义程度低,可能需要魔法
方式2:使用离线安装包安装
你可以在微软WSL官方安装教程找到如下页面。

下载其中的appx文件,双击打开就可以安装。
优点:解决了网络带来的问题。
缺点:和微软商店安装没有差别。
有些教程说这样安装可以更改安装位置。实际上不能(
方式3:直接使用WSL命令行安装
你可使用wsl --list --online获得所有的官方WSL的名称:
选择其中一个使用wsl --install 发行版名称进行安装,如:

这种安装方式和微软商店安装依然没有任何差别。
方式4:使用导出包进行安装
WSL可以选择导出整个WSL系统,通过导出-导入的操作我们可以更改WSL的系统位置。
如果你有现成的导出文件可以直接导入,否则只能先下载到C盘,再导出,再导入。
这个方法我推荐安装Debian,因为Debian的WSL特别小。
官方操作说明:

退出WSL系统,首先使用wsl --shutdown停止WSL,再使用如下命令导出:
1 | |

之后就可以到对应位置找到导出文件:

然后就可以删除原本的WSL了:

再以如下方式导入,注意:
1 | |

文件夹下会多出磁盘文件:
之后就可以直接用wsl登录默认WSL或者wsl -d 发行版名称登录指定的发行版。
一些优化工作
方式4带来的用户名问题
使用方式4安装后默认用户名都是root。
如果你使用Ubuntu系统,可以使用官方程序直接修改默认用户名:
1 | |

如果是其他发行版,则需要先以root登录WSL,之后运行如下命令:
1 | |
或者手动创建/etc/wsl.conf文件,填入以下内容:
1 | |
WSL的内存使用问题和处理器个数问题
你可以修改物理机上的C:\Users\用户名\.wslconfig文件(如果没有则需要新建),向其中填入或者修改如下内容:
1 | |
结尾
WSL的Windows Terminal启动和快速挂载只需要不到5秒钟,真的很香,而且可以直接在资源管理器里操作WSL的文件:
